2 Блокировка компьютера вирусом который требует отправить смс
1) В такой ситуации на странице сервиса деблокер (Deblocker) http://sms.kaspersky.ru нужно ввести номер и присланный текст через двоеточие. К примеру, если вам говорят выслать сообщение 8534862311 на короткий номер 4227, то в ячейке введите 4227: 8534862311.
2) Кликните Получить код.
3) В итоге появится ячейка Скриншот и ячейка Коды разблокировки с требуемым кодом разблокировки.
4) Впишите код разблокировки в ячейку вымогателя, и он будет ликвидирован с Рабочего стола.
2.1 Какие предпринимать действия после удаления вируса вымогателя?
После удаления вируса баннера или блокера-вымогателя необходимо просканировать систему компьютера на содержание вирусов, к примеру при помощи программного обеспечения Kaspersky Virus Removal Tool. О возможностях утилиты я писал в статье — очистка компьютер от вирусов.
В случае если утилита окажется бессильной против вирусов, то попробуйте на выбор утилиты:
— AVZ — как удалить вирус с компьютера.
— Dr. Web Cureit! — мощная утилита для удаления вирусов.
Для того, чтобы избежать вторичного удаления вируса баннера, требуется установить настоящую антивирусную программу, которая будет «в курсе» как удалить баннер вымогатель. Подробней читайте в статье — настройка и установка антивируса.
2.2 Восстанавливаем поврежденные вирусом файлы
Для того, чтобы воспроизвести закодированные вирусом файлы, нужно использовать специальное программное обеспечение.
Для воспроизведения файлов при помощи программного обеспечения, сделайте следующее:
1) На странице сервиса деблокер Deblocker (Deblocker) http://sms.kaspersky.ru в пустой ячейке введите расширение созданного баннером файла. Расширения могут быть, следующими: .encrypted, .korrektor, .vhd, .vscrypt, .bloc, .gggg, .cool, .ехе, .mmm, .infected, .kis, .popadalovo, .mis, .web или какие-нибудь другие.
2) Кликните на кнопку Извлечь код.
3) На мониторе появится название баннера — криптора (к примеру, Trojan-Ransom.Win32.Rector) и ссылка на программное обеспечение для раскодирования данных.
4) Архив с программным обеспечением сохраните на компьютер.
5) Распакуйте программное обеспечение при помощи программы-архиватора, к примеру, при помощи WinZip.
6) Запустите программное обеспечение.
Выполняйте пошагово все действия, прописанные в инструкции к программе, и у вас больше не возникнет вопроса «Как удалить вирус win32».
2.3 Что делать в ситуации, когда Deblocker не в силах помочь?
Если по каким-либо обстоятельствам сервис Deblocker не смог разблокировать ваш компьютер, попробуйте Kaspersky Windows Unlocker аналог LiveCD (удаление вирусов) утилита для удаления вируса вымогателя…
Обслуживающая программа начинает работу при загрузке данных компьютера с Kaspersky Rescue Disk и осуществляет лечение списков всех операционных систем, имеющихся на компьютере, а также лечение юзерских веток реестра.
На этом все. Надеюсь вирус блокирующий компьютер больше не будет вас беспокоить. Удачи вам
Отмена блокировки Windows
«Виндоус», начиная с систем NT, использует разделение пользователей на три категории:
- администраторы;
- обычные пользователи;
- гости.
Для того чтобы полностью снять блокировку с компьютера Windows, требуется иметь к нему административный доступ.
Итак, если ваша учетная запись на компьютере входит в группу «Администраторы» можем приступать к работе. Для начала нам потребуется вызвать меню «Выполнить». Чтобы не утруждаться выяснением версии используемых окон, применим еще одну клавиатурную комбинацию. Во всех версиях Windows она работает одинаково и выполняет одну и ту же функцию.

Нажатием на клавиши Win + R вызываете окно команды «Выполнить». В единственное поле ввода данных потребуется ввести команду доступа к расширенному меню управления пользовательскими данными. Команду можно выбрать любую, на ваше усмотрение:
Открывшееся окно управления содержит перечень учетных записей пользователей, зарегистрированных на вашем компьютере. Выбрав нужного, снимаете галочку напротив записи «Требовать ввод имени пользователя и пароля». В этом же окне на вкладке «Дополнительно» можно сразу же снять галочку с комбинации Ctrl + Alt + Del, отменив таким образом ее использование в системе.
Как убрать пароль в Windows 8?
Для обеспечения максимальной безопасности и сохранения личной информации на ноутбуке рекомендуется устанавливать пароль. На практике замечаются частые проблемы с утратой доступа к системе, где имеется защита. Этот способ поможет без больших знаний в компьютерной технике и программировании:
- Запускаем окно «Выполнить».
- Выбираем сочетание клавиш WIN и R и нажимаем их одновременно.
- Прописываем команды netplwiz, а потом Ok.
- Перейдя в раздел «Учетные записи», убираем галочку с пункта «Требовать ввод имени…», а потом Ok.
- ОС запросит ввод пароля для подтверждения действия — его потребуется продублировать.
- Перезагружаем ПК и проверяем эффективность этого метода.
Такой способ не будет полезен на Windows 7, но оптимально себя показывает при работе с более поздними версиями.
Как работает вирус
При переходе на сайты, страницы которых заражены вирусом, скачивается разработанная злоумышленниками программа, она устанавливается на компьютер и меняет DNS-сервер. При попытке перейти на другие страницы или закрыть браузер пользователь видит только страницу с требованием об оплате штрафа.
Вирус МВД РФ – это обычный «развод», мошенническая схема, которую можно обойти самостоятельно или при помощи специалистов. Платить деньги мошенникам нельзя ни в коем случае, чаще всего одной суммой они не ограничиваются, кроме того, пораженное вирусом устройство после этого не будет в полной безопасности.
В качестве профилактических мер можно посоветовать не переходить на сомнительные сайты, особенно когда появляется предупреждение антивируса, использовать проведенные и надежные ресурсы. Кроме того, стоит установить на устройство антивирусную программу и регулярно проводить проверки.
Права администратора
Но заблокировать доступ к Windows может и администратор компьютера, и сисадмин, если используются сетевые модификации. В этом случае речь идет не только об ограничении использования программ или инструментов системы, но и даже о том, что вход на уровне зарегистрированного пользователя окажется просто невозможным.
Итак, если администратор заблокировал Windows 10 для входа, решение очевидно – необходимо обратиться к нему, чтобы восстановить доступ. Если знаете администраторский логин и пароль, решение выглядит еще более простым. Просто входите в систему под админом, переходите к управлению учетными записями, выбираете свою регистрацию и устанавливаете необходимые права или снимаете блокировку. Кстати сказать, установка соответствующих прав на изменение системных параметров или отключение контроля «учеток» может пригодиться и в том случае, если Windows 10 заблокировала программу, считая ее неблагонадежной при попытке установки или при старте после ее инсталляции.
Самым простым решением выглядит именно отключение контроля UAC, доступ к которому можно получить через поисковую систему Windows (чтобы долго не рыться в разного рода меню). В окне настроек нужно просто переставить ползунок в самое нижнее положение, сохранить настройки и произвести рестарт. Также можно отключить файрвол и службу TrustedInstaller. В случае, если какой-то апплет заблокировал Windows, разблокировать его можно, но уже установив постоянный запуск от имени админа. Для этого используется раздел свойств исполняемого файла или его ярлыка с установкой отметки на соответствующей строке, чтобы приложение постоянно стартовало с нужными пользователю правами, а система не выдавала постоянные запросы о доверии. Кстати сказать, то же самое касается службы TrustedInstaller, отключить которую простейшим методом можно через раздел служб, где в параметрах она сначала деактивируется, а потом для нее в типе запуска выставляется опция отключенного старта.
Чистка реестра
Если доступ к защитному ПО ограничен, то следует выполнить ручную очистку реестра.
Нажимаем на клавиатуре Win + R для вызова окна «Выполнить» и вводим команду «regedit».
Откроется конфигуратор реестра. Слева будет дерево папок, где следует пройти по следующему пути:
HKEY-LOCAL-MACHINE | SOFTWARE | Microsoft | WindowsNT | CurrentVersion | Winlogon
- Когда доберетесь до указанного раздела, справа необходимо будет проверить два параметра: «Userinit» и «Shell».
- Первый должен содержать следующую запись: «C:\ WINDOWS \ system32 \ userinit.exe,».
- Во втором должно быть прописано значение «exe».
- Все лишнее удаляем, недостающее – дописываем.
- Перезагружаем ПК и проверяем результат.
Суть проблемы
Проявляется данный «недуг» по-разному. У одних появляется небольшой баннер на рабочем столе (от имени МВД Украины, к примеру), при этом отсутствует доступ к меню «Пуск» и проводнику.
Но это не самая страшная ситуация. Бывает, что вирус начинает действовать еще до запуска операционной системы. Такой случай мы обязательно рассмотрим и попробуем устранить проблему.
Способы заражения могут также быть разными. Чаще всего вирус проникает на компьютер после посещения сомнительных сайтов, которые содержат контент для взрослых (18+). А может Вы используете сервер прокси, и недуг попал к Вам с другого ПК, подключенного к сети.
Кстати похожую проблему я описывал в статье как удалить вирус из Одноклассников, рекомендую ознакомиться.
В любом случае, чтобы разблокировать систему придется немного потрудиться.
Проявляться проблема может в виде небольшого объявления, которое опубликовано от имени ФСБ России. Его содержимое имеет обвинительный характер и пугающий эффект. К примеру, «Вы просматривали запрещенный контент и нарушили определенные статьи криминального кодекса РФ.
Чтобы избежать судебного разбирательства необходимо уплатить штраф». Указываются номера кошельков Вебмани или номера телефонов, на которые нужно отправить СМС. После этого Вам должны отправить код активации, снимающий блокировку.
Ни в коем случае не выполняйте требования вымогателей и не паникуйте. Злоумышленники стараются внушить, что Вы виноваты и Вам грозит наказание. Это просто психологический ход, не более того.
Чаще всего хакеры просят пополнить счет мобильного телефона (обычно указываются номера Билайн). Не буду сейчас перечислять их, поскольку они постоянно меняются.
Компьютер и вирусы блокировщики.
Начиная с ноября 2009 года, в интернете практически каждый день стали появляться новые версии вирусов блокировщиков. Самое интересное, что перед подобными вирусами не могут устоять даже те пользователи, которые имеют на своем компьютере антивирусники со свежими базами обновлений, такие как антивирус Касперский, Dr.Web, Avast, Nod32 и другие. И все же, как разблокировать компьютер? Только специальные сервисы для разблокировки компьютера, которые обновляются каждый день, могут помочь в этих ситуациях. Не взирая на то, что вирусы блокировщики являются на столько распространенными, эпидемия принимает локализованный характер. Иными словами, в Америке, Китае или других странах Европы пользователи не знают о такой проблеме. Главная причина состоит в том, что короткие SMS номера может купить любой человек нашей страны. Почему же операторы сотовой связи ничего не предпринимают против вымогателей? По словам этих людей, они абсолютно не контролируют итоговых сборщиков SMS мзды. Операторы продают такую услугу, как «короткий номер» через аффилированные структуры, а больше совершенно ни за что не отвечают.
Для таких блокировщиков не достаточно просто заблокировать операционную систему Windows. Ему еще необходимо заставить испуганных пользователей отправить сообщение на определенный короткий номер, и в данном случае в ход идут самые разнообразные методы устрашения.
Первый метод является наиболее «наглым». Пользователю сообщается напрямую, что его компьютер заражен вирусом. Для максимального эффекта создатель вируса запускает обратный таймер, давая человеку на размышление лишь определенное количество времени, то есть, создавая некоторое давление. Разблокировать персональный компьютер и при этом удалить вирус, можно отправив сообщение куда-то в воздух. Способ является наиболее прямым.
Другой способ вымогательства уже давит на чувство вины компьютерного пользователя. То есть, человек не чувствует себя жертвой ситуации, а сам виноват за свое воровство. Подобные вирусы блокировщики могут напугать пользователя следующим содержанием сообщения: «Ваша операционная система заблокирована, так как вы используете на компьютере нелицензионное программное обеспечение» или «На данном компьютере установлена нелицензионная версия Windows. Компьютер заблокирован. Для того, чтобы разблокировать компьютер следует отправить SMS на определенный номер». Для большего эффекта, в нижней части экрана висит сообщение, что компьютер заблокирован по инициативе компании Microsoft.
Конечно же, опытный пользователь компьютера вряд ли поверит, что пиратская версия Windows может быть разблокирована за 150 рублей, при стоимости лицензионной в 100 долларов. Однако, что делать начинающим пользователям? Эти люди в основном выбирают более легкий путь, то есть, оплачивают SMS-сообщение. Иногда в сообщении указано, что можно разблокировать компьютер через терминал.
Итак, как разблокировать компьютер без оплаты. На сегодняшний день удалить такой вирус можно очень быстро. Например, можно полностью переписать текст вражеского сообщение с номером, на который его следует отправить. Следующим шагом необходимо с помощью компьютера друга войти в интернет, а именно на специальный сервис Касперского и получить от них уже код разблокировки. Кстати, разблокировка происходит . Еще можно в телефонном режиме попросить друга зайти на сервис Касперского и выслать Вам код, который Вы введете непосредственно на своем компьютере. Данный метод займет не больше пяти минут (все зависит от вашего друга).
Самым распространенным сервисом по разблокировке компьютера является антивирус Касперский. Нужно войти на следующую страничку: http://support.kaspersky.ru/viruses/deblocker. Затем следует ввести номер телефона, который указан во вражеском сообщении и непосредственно сам текст сообщения. Затем нужно нажать «Получить код разблокировки» и получить сам код.
В случае, если с сервисом Касперского Вас постигла неудача, то всегда можно воспользоваться услугами бесплатного сервиса Dr.Web. Здесь аналогично нужно зайти на определенную страннику сайта: http://www.drweb.com/unlocker/index и определиться каким именно механизмом разблокировки воспользоваться. Всего Dr.Web предлагает три различных метода разблокировки компьютера.
Следует помнить, что с какой бы скоростью не распространялись вирусы, главной защитой от них является установка антивируса. Если на компьютере нет антивируса, то всегда существует угроза заражения. Сейчас не обязательно покупать антивирус, есть масса бесплатных антивирусов, которые можно скачать абсолютно бесплатно.
Борьба на раннем этапе
Отдельный подкласс составляют трояны, поражающие главную загрузочную запись (MBR). Они появляются до загрузки Windows, и в секциях автозапуска вы их не найдёте.
Первый этап борьбы с ними заключается в восстановлении исходного кода MBR. В случае XP для этого загружаемся с установочного диска Windows, нажатием клавиши {R} вызываем консоль восстановления и пишем в ней команду fixmbr. Подтверждаем её клавишей {Y} и выполняем перезагрузку. Для Windows 7 аналогичная утилита называется BOOTREC.EXE, а команда fixmbr передаётся в виде параметра:
После этих манипуляций система вновь загружается. Можно приступать к поиску копий трояна и средств его доставки любым антивирусом.
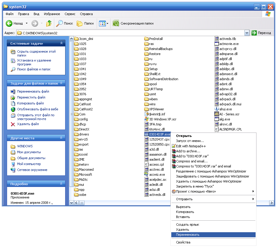
3-й способ или «Загрузочный диск + редактор реестра».
1. Загружаемся с любого загрузочного диска. Это компакт-диск, содержащий файлы загрузки, которые компьютер может использовать для запуска Windows (установочный диск Windows содержит файлы, необходимые для запуска Windows, так что он сам может являеться загрузочным диском, или можно скачать образ загрузочного диска и записать его на CD/DVD).
2. Смотрим, есть ли на Рабочем столе что-то вроде 22CC6C32.exe или test.exe — если есть, сразу их удаляем.
3. Переходим в X:\Documents and Settings\All Users\Application Data и удалить файл 22CC6C32.exe (если есть).
4. Жмем Win+R (Win — это клавиша с флажком Windows), пишем regedit, жмем клавишу Enter. Переходим в HKEY_LOCAL_MACHINE\SOFTWARE\Microsoft\Windows NT\CurrentVersion\Winlogon значение параметра Shell меняем на explorer.exe
значение параметра Userinit исправляем на «C:\WINDOWS\system32\userinit.exe,» (без ковычек и не забываем про запятую в конце строки).

5. В реестре через поиск находим упоминания файла 22CC6C32.exe — удаляем эти строки.

6. Копируем файл userinit.exe из папки X:\WINDOWS\system32 в любое другое место.
7. Удаляем файл userinit.exe из папки X:\WINDOWS\system32.
8. Находим в этой же папке 03014D3F.exe и переименовываем его в userinit.exe

9. Перезагружаем компьютер.
Где можно «подцепить» трояна и как он работает?
На самом деле скачать вирус может любой пользователь и даже самостоятельно его запустить. Троян может сидеть в любой картинке или видеофайле
Если вы качаете файл с незнакомого сайта, обращайте внимание на расширение. Стандартное расширение представителя семейства троянов винлок — .exe
При запуске сразу начинается активная фаза заражения windows. Пользователь может изначально и не заметить изменений, однако троян сразу же прописывается в автозагрузке, а затем ограничивает действия, которые может производить пользователь. Человек может продолжать «шерстить» страницы в сети, когда появится баннер на весь экран и полностью заблокирует работу. Закрыть его или свернуть не предоставляется возможным. Изображение может иметь порнографический характер, а может использовать обращение, грозно обращаясь к законодательству. И в обязательном порядке будет предложено заплатить штраф или отправить платное сообщение на указанный номер. Скорее всего, троян предложит штраф и пригрозит какими-либо последствиями игнорирования. Конечно же, после оплаты вам ничего не светит, и, естественно, делать этого не стоит. Сначала нужно обратить внимание на предоставленный номер и узнать принадлежность к мобильному оператору, затем обратиться в его службу безопасности. Бывают случаи, когда оператор сразу же диктует пароль разблокировки, но не всегда все так просто.

Чтобы разблокировать систему, нужно убрать вирус с автозагрузки, а затем удалить. Сделать это можно несколькими способами.
Удаление вируса с Mac
В то время как многие люди верят, что у них нет и никогда не будет вирусов или вредоносных программ на «Маках», эти устройства также могут быть заражены. Есть некоторые программы, которые выдают себя за антивирусы для Mac, такие как MacDefender и MacSecurity, хотя на самом деле являются вредоносными и разработаны для обмана пользователей Mac, чтобы получить доступ к их аккаунтам Apple ID и получить данные об их банковских картах. Если при работе в Интернете вы получили сообщение, что с вашим Mac что-то не так, или «скачайте здесь, чтобы обеспечить безопасность вашего Mac”, то игнорируйте такие сообщения и закройте браузер, который вы использовали.
Убедитесь в отсутствии того, что что-то скачивается или уже устанавливается, немедленно отправив это в корзину. Если вам кажется, что вредоносная программа уже установлена на вашем Mac, закройте все приложения и программы, которые по вашему мнению могут быть заражены, и запустите ваш монитор активности (Activity Monitor). Если вы нашли вредоносную программу, нажмите на завершение процесса (Quite Process) и закройте Activity Monitor. Удалите приложение с вашего устройства. Убедитесь в том, что ваши программы и приложения всегда обновлены, и скачайте антивирус для Mac, чтобы безопасно работать в Интернете с вашего «мака».
Чтобы предотвратить вирус, загрузите безопасную антивирусную систему на ваш компьютер, если таковой еще у вас нет. Обновляйте ваши программы так часто, как вы можете это делать, т.к. вирусы постоянно меняются и обновляются, чтобы перехитрить вашу систему. Кроме того, регулярно делайте резервную копию ваших данных, чтобы исключить потерю важных файлов, даже если система будет заражена вирусом. Будьте осторожны с электронными письмами, которые вы получаете, и не открывайте подозрительные письма, ссылки или файлы.
Удаление вирусов из Android Phone
Если вы думаете, что ваш смартфон с Android был заражен вирусом, при проверке этого можно использовать те же самые правила. Если наблюдается всплеск обращения к данным, появились нежелательные приложения или внезапные всплывающие окна, то у вас может быть вирус. Если вы стали замечать, что заряд вашего телефона стал быстро исчезать, то это также может быть связано с вирусом (хотя и не всегда). Существует несколько шагов для удаления вирусов с телефона на базе Android.
Вы можете удалить вирус, запустив ваш телефон или планшет в безопасном режиме. Это предотвратит запуск сторонних приложений, включая и вредоносные программы. Нажмите кнопку питания для доступа к опциям выключения питания, а затем нажмите кнопку для перезагрузки в безопасном режиме. После загрузки в безопасном режиме вы можете открывать Настройки и выбрать Приложения или Менеджер приложений.
Посмотрите на список приложений и проверьте, что в нем нет ничего странного или незнакомого. Проверьте закладку со скаченными объектами, чтобы проверить, что установлено на вашем Android. Вам также над будет почистить кеш данных, выбрав «Очистить кеш» перед удалением. Затем удалите данные приложений, выбрав «Очистить данные». Выберите полное удаление приложения.
Обычно такие действия должны удалить вирус. Однако в некоторых случаях вы можете обнаружить, что кнопка «Удалить» не активна (серая) и не доступна. Это все потому, что вирус получил права доступа как у администратора. Вам надо будет выйти из меню приложений и перейти в Настройка>Безопасность>Администратор устройства. Здесь вы сможете найти список приложений на вашем устройстве со статусом администратора. Снимите флажки у необходимых приложений, которые вы хотите удалить, и затем нажмите Деактивировать.
Теперь у вас будет возможность вернуться в меню приложений и удалить требуемые приложения. Теперь, после удаления вируса, перезагрузите ваше устройство и выключите безопасный режим. После удаления вируса обязательно сделайте резервные копии важных файлов с вашего устройства и установите антивирус для Android, чтобы избежать проблем в будущем.
Программа Kaspersky Rescue Disk
Бесплатная утилита Kaspersky Rescue Disk – один из наиболее эффективных вариантов удалить баннер «Виндовс заблокирован». Ведь она может не только разблокировать компьютер от баннера МВД, но также проверить его на вирусы и устранить оставшиеся следы этой заразы.
Для начала Вам нужно загрузить ее на работающем ПК с оф. сайта (ссылка support.kaspersky.ru/viruses/rescuedisk#downloads), а затем правильно записать на флешку с помощью программ UltraISO, Rufus и т.п.
Далее необходимо загрузиться с нее на заблокированном компьютере или ноутбуке. Для этого Вам надо зайти в BIOS или в Boot Menu и выставить, чтобы USB-флешка загружалась первой, а уже после нее – HDD-накопитель.
После успешной загрузки запустится утилита Kaspersky Rescue Disk. Далее:
Нажимаете любую кнопку и выбираете русский язык. Нажимаете клавишу «1», чтобы принять лицензионное соглашение. Выбираете режим запуска – Графический
Заходите в меню и выбираете пункт «Терминал» (не обращайте внимание на запустившийся сканирование системы).
Откроется черное окно, куда нужно ввести команду – windowsunlocker. Появится меню – нажимаете кнопку 1

Далее утилита приступит к работе и удалит надоедливый баннер о том, что Виндовс заблокирован. После этого рекомендуется проверить этой же программой свой компьютер или ноутбук, чтобы окончательно стереть оставшиеся следы этого вируса.

Если мышка и тачпад на ноутбуке не работают, тогда выберите текстовый режим, а не графический. После запуска ОС нажмите F10 (чтобы скрыть меню), а затем напишите в командную строку команду windowsunlocker.
Откат системы до точки восстановления
Очень эффективный способ, который позволит откатить все изменения Windows до момента, когда ПК или ноутбук еще не был заражен вымогателем.
Инструкция для Windows XP/Vista/7
Шаг 1: Перезагрузка компьютера для Safe Mode with Command Prompt.
- Делаем так же, как и указано для вышеописанного способа, только в окне «Advanced Boot Options» выбираем «Command Prompt».
Шаг 2: Проводим восстановление.
- Сначала вводим «cd restore», жмем «Enter», а затем «rstrui.exe» и жмем снова «Enter».
- В появившемся окне щелкаем «Next» и выбираем точку восстановлению, которая предшествует заражению. Снова жмем «Next» и в окне «System Restore» делаем то же самое.
- Теперь нажимаем «Yes» для запуска процесса восстановления.
Инструкция для Windows 10/8
Шаг 1: Перезагрузка для System restore.
- Все так же заходим в «Settings», удерживая «Shift» нажимаем по кнопке «Power» и перезагружаемся.
- Затем заходим в раздел «Troubleshoot/Advanced options/System Restore».
- Выбираем необходимую точку и запускаем восстановление. Сам процесс аналогичен предыдущему.
После того, как система будет восстановлена, включите и просканируйте на всякий случай ПК на наличие вредоносного ПО. Таким образом, вы в корне избавитесь от угрозы.
Если ни один способ вам не помог, всегда можно переустановить виндовс или обратиться в сервис-центр, специалисты помогут вам быстро решить данную проблему.
Что делать, если пришло подозрительное сообщение
Если на телефон поступило СМС со ссылкой, переходить по адресу не рекомендуется. Не стоит доверять даже своим контактам, поскольку устройство вашего знакомого может тоже быть заражено вредоносным программным обеспечением. Если случайно нажали по адресу – сразу выполните несколько действий:
Отключите интернет. Откройте последние загрузки. Найдите последний файл и сотрите его из памяти устройства. Если выполните перечисленные действия быстро, возможно, заражения не случится.
Установите из Google Play антивирус. Выполните комплексную проверку телефона. Подозрительные файлы будут удалены. Чтобы достигнуть наилучшего эффекта, устанавливайте одновременно несколько приложений. Запускайте их последовательно во избежание конфликтов.
Откройте список программ. Убедитесь, что на устройстве не появились подозрительные приложения. Если такая ситуация произошла – удалите лишние программы.
Поменяйте логины и пароли. Возможно, злоумышленники успели похитить ваши персональные данные
Особое внимание уделите электронной почте, онлайн-банкингу, электронным кошелькам. Если ваша банковская карта прикреплена к номеру телефона – немедленно проконсультируйтесь со службой поддержки
Подробно опишите ситуацию
Если ваша банковская карта прикреплена к номеру телефона – немедленно проконсультируйтесь со службой поддержки. Подробно опишите ситуацию
Обычно сотрудники временно блокируют счета до выяснения обстоятельств.
Откройте параметры мобильного устройства. Посмотрите список пользователей с правами администратора. Удалите подозрительные учетные записи.
Выполните сброс настроек.
Важно! Для снижения риска заражения устройства не забывайте обновлять операционную систему до самой последней версии
6-й способ или Сureit+Prioritet.
1. Нажав Win+U вызывается «Диспетчер служебных программ», нажимаем «Запустить» (экранную лупу).
3. Перезагружаем ПК в безопасном режиме, держа клавишу F8 при запуске. В безопасном режиме запускаем Drweb cureit, изменив профиль на удаление неизлечимых файлов.
4. Загружаем ПК в обычном режиме и проделываем операцию с включением лупы.
6. Закрываем все окна и нажатием клавиши Pause/Break эта программа выберет поочередно, если еще какие-то окна открыты, Ваше окно-блок и покажет к нему путь.
7. В меню выбираем «Прибить». Записываем путь (у меня это с:\Windows\сmon.exe) и удаляем этот файл.
Три способа удаления вируса с браузера
Сегодня мы рассмотрим, как можно бороться с подобной заразой, как избавится от нее. Чистка компьютера от подобного рода вирусов состоит из трех основных шагов. Сейчас мы их и рассмотрим.
Первый шаг: Чистим файл hosts
Очень часто для того, чтобы заблокировать определенные сайты и подменить другие на ложные, вирусы изменяют содержимое системного файла hosts. Этот файл предназначен для связки обычного домена сайта, с ip адресом этого же сайта. Хоть hosts и не имеет расширения, его все-равно можно открыть обычным блокнотом и увидеть содержимое. Нам нужно вернуть данный файл в первоначальное состояние, то есть убрать все поправки, которые совершил в нем вирус. Рассмотрим два простых способа как это сделать.
Данная утилита позволяет достаточно комфортно работать с файловой системой. При помощи нее можно легко выполнять различные операции с файлами и папками, открывать и редактировать архивы. Для редактирования файла hosts необходимо запустить это приложение. Затем нажать на кнопку с восклицательным знаком в желтом треугольнике. Тем самым мы активируем отображение скрытых файлов. Теперь найдите файл hosts по такому пути:
C:\WINDOWS\system32\drivers\etc
Затем нужно выделить файл и нажать на кнопку клавиатуры F4. Это откроет окно для редактирования hosts.
Самым лучшим решением, будет удаление всего содержимого нашего файла. Он должен остаться пустым. Но учитывайте, что часто вирусы свой злодейский код записывают в самый конец файла. Так что нужно пролистать его до конца и убедиться в том, что там нет ничего лишнего. А если что, можно смело удалить все содержимое.
А еще можно воспользоваться антивирусной утилитой AVZ. Она отлично справляется со своими задачами и помогает хорошенько почистить свой компьютер от вирусов и их остатков. Ее даже нет необходимости устанавливать, просто скачиваете и выполняете запуск.
Когда запустите утилиту, откройте меню «Файл» и нажмите на пункт «Восстановление системы».
Поставьте флажок возле очистки файла hosts. После этого, нажмите на кнопку выполнения операции.
Такой не хитрой манипуляцией мы и восстановили файл hosts, в его первоначальный вид.
Второй шаг: Переустанавливаем браузер
Некоторым вирусным программам свойственно очень крепко цепляться в системе. В данном случае это касается веб обозревателей, которыми Вы пользуетесь. Их необходимо полностью переустановить.
Сначала, нужно полностью удалить браузер. Предварительно скопируйте все свои закладки и перепишите пароли, чтобы ничего не утратить. После этого откройте панель управления, и в разделе «Программы» выберите пункт «Программы и компоненты». Среди списка установленных программ найдите свой браузер и удалите его.
После чего, по порядку, проверьте такие папки:
- ProgramData
- Program Files (x86)
- Program Files
- Users\Alex\AppData\Roaming\
- Users\Alex\AppData\Local.
В этих каталогах ищем все документы, файлы и папки с именем Вашего браузера и удаляем их. Вы можете выполнить такую процедуру при помощи вышеупомянутого Total Commader’a.
Теперь устанавливаем новый браузер. Рекомендуется выбирать именно чистый, с официального сайта разработчиков обозреватель. Лучше будет его установить уже после полного сканирования компьютера, на наличие вирусов.
Третий шаг: Сканируем компьютер на наличие вирусов
На этом этапе мы проверим компьютер на наличие различного рода вирусов, в том числе и mailware. Для этого будет использовано сразу несколько утилит. Проверяем ПК на наличие вирусов. Для этого воспользуйтесь известными и надежными антивирусами. Подойдут такие как Др.Веб, Касперский, Аваст и многие другие. Многие из этих разработчиков выпускают антивирусные утилиты не требующие установки. Например, можете воспользоваться Dr.Web Curelit. После этого необходимо просканировать компьютер на наличие mailware. Для этого потребуются другие утилиты, ведь с этими вредоносными программами предыдущие антивирусы не слишком эффективно справляются.
Выполните полную проверку используя утилиты ADW Cleaner, либо Mailwarebytes. Любая из них хорошо справляется с поставленной задачей. Уже только после этого, правильным шагом будет установка свежего, чистого браузера. С которого можно будет легко попадать на поисковые системы и заходить в социальные сети.




























